Tenant Discovery: Self-Hosted UI
If you intend to self-host the Application-level Login Page and utilize Wristband APIs to facilitate the Tenant Discovery Workflow, it is necessary to override the Custom Application Level Login Page URL in the Wristband Dashboard for your application. This ensures that Wristband directs users to the specified locations whenever your self-hosted Application-level Login Page needs to be presented. Some examples of where Wristband references the Custom Application Level Login Page URL:
- Login Action Links at the bottom of Wristband-hosted Application-level Signup Page Forms
If you intend to self-host the Tenant Discovery Page and utilize Wristband APIs to facilitate the Tenant Discovery Workflow, it is necessary to override the Action Link URL for the Tenant Discovery Email Policy in the Wristband Dashboard for your application. The URL value should point to the location of your application's self-hosted Tenant Discovery Page.
Email Address (1 Tenant)
At a high level:
- The user clicks on the Login button either on your website or within your application.
- The user gets sent to your application's self-hosted Application-level Login Page.
- The user enters their email address and clicks the submit button.
- Your application calls the Wristband Find User Tenant API to find the Tenant-level Login URL.
- Your application redirects the user to the Login Endpoint implemented by your application with the appropriate Tenant Domain.
From here, the user would be sent through the Authorization Code Flow in order to login to their tenant and gain entry to the application.

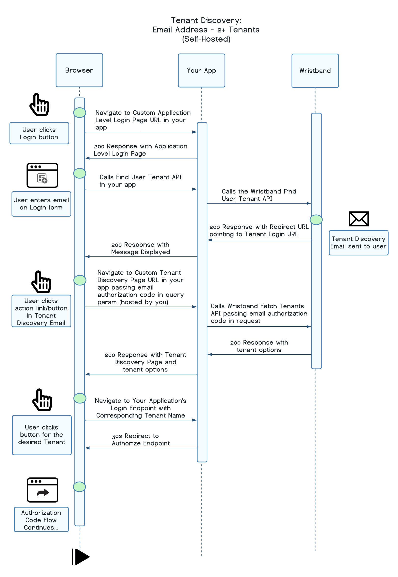
Email Address (2+ Tenants)
At a high level:
- The user clicks on the Login button either on your website or within your application.
- The user gets sent to your application's self-hosted Application-level Login Page.
- The user enters their email address and clicks the submit button.
- Your application calls the Wristband Find User Tenant API to find the Tenant-level Login URL. During API execution, a Tenant Discovery email is sent to the email address that the user provided on the Login Form.
- Your application displays a message to the user to check their email inbox.
- The user clicks on the Action Link in the Tenant Discovery email that was sent to their inbox.
- The user is redirected to your application's self-hosted Tenant Discovery Page along with the Email Authorization Code query parameter.
- Your application calls the Wristband Fetch Tenants API, passing along the Email Authorization Code.
- The user clicks on the Tenant Login button for the tenant they wish to be redirected to.
- Your application redirects the user to the Login Endpoint implemented by your application with the appropriate Tenant Domain.
From here, the user would be sent through the Authorization Code Flow in order to login to their tenant and gain entry to the application.

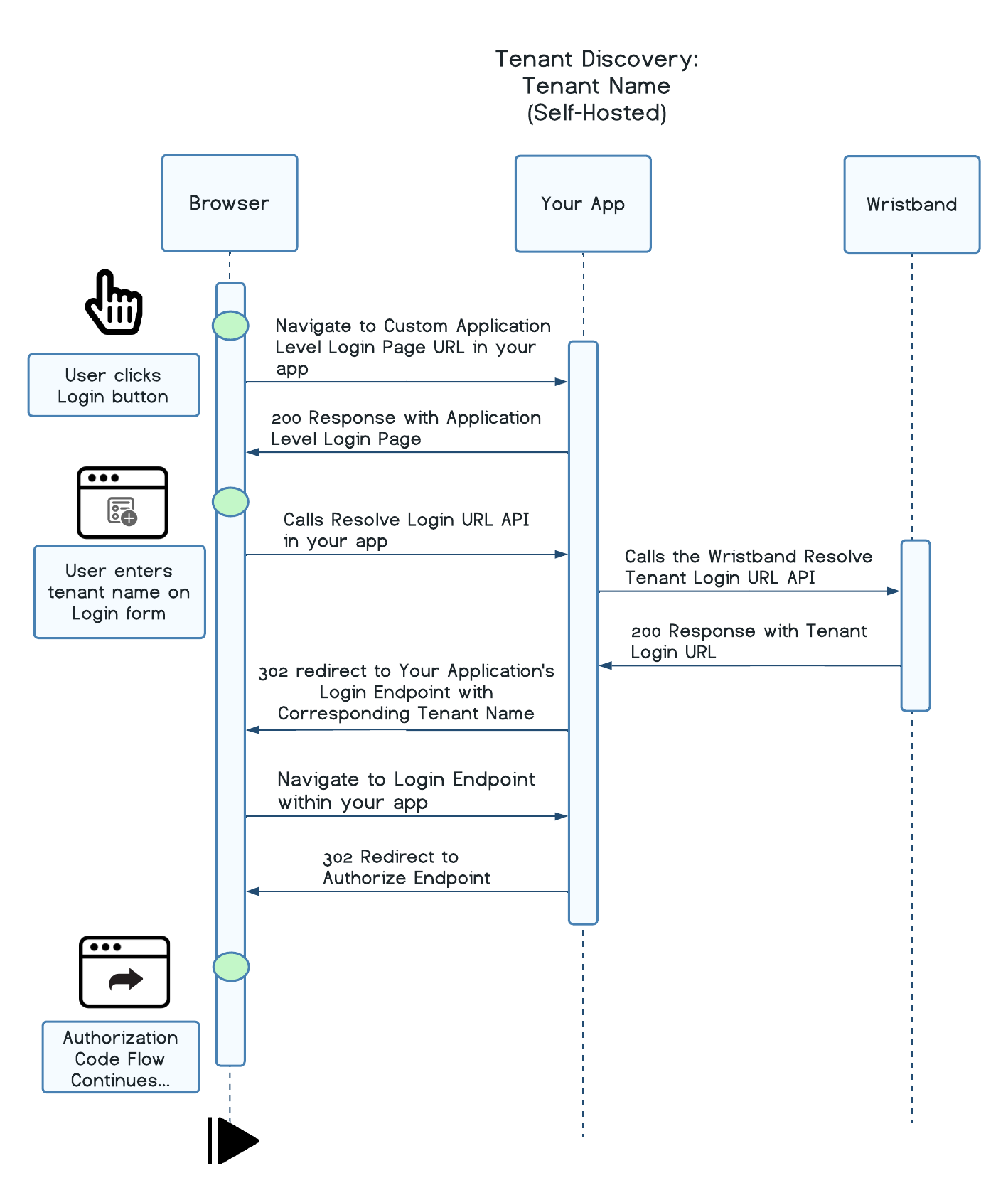
Tenant Domain Name
At a high level:
- The user clicks on the Login button either on your website or within your application.
- The user gets sent to your application's self-hosted Application-level Login Page.
- The user enters their tenant domain name and clicks the submit button.
- Your application calls the Wristband Resolve Tenant Login URL API to find the Tenant-level Login URL.
- Your application redirects the user to the Login Endpoint implemented by your application with the appropriate Tenant Domain.
From here, the user would be sent through the Authorization Code Flow in order to login to their tenant and gain entry to the application.

Updated 2 days ago